Data Translation 的 LV-Link3( NI LabVIEW的 VI 示例庫)可以安裝和使用在已經具有LabVIEW 2009 或更高版本(32 位和 64 位版本)的 Windows 系統上。但是,LV-Link3 不能安裝在僅運行LabVIEW NXG 的 Windows 系統上。目標系統必須安裝支持的NI LabVIEW版本以及LabVIEW NXG。 就本文而言,LV-Link3 庫 (DtLvLink_64.dll) 版本 3.10.1.0 與LabVIEW 2017 64 位一起使用,然后在NI LabVIEW NXG v4.0 中進行轉換。
在本文中,使用LabVIEW 2017 選擇并加載了現有的 LV-Link3 示例 DtAinContinuous.vi。由于 LV-Link3 VI 文件是為LabVIEW 2009 版本保存的,并且LabVIEW NXG 的代碼轉換實用程序支持LabVIEW 2016 和更新版本,因此 DtAinContinuous .vi 文件已使用LabVIEW 2017保存到更新版本。但是,簡單的“文件 - 全部保存”菜單選項不會將底層子 vi 保存到LabVIEW 2017 版本。因此,菜單選項“文件 - 保存為先前版本” ' 并選擇了 17.0 版。更新的 sub-vi 和 DtAinContinuous.vi 示例 被保存到指定的目標文件夾。


接下來,關閉LabVIEW 2017,然后打開LabVIEW NXG v4.0。在主屏幕上,選擇了“轉換項目”選項,以便使用 LabVIEW NXG 的代碼轉換實用程序來轉換之前保存的 LV-Link3 VI 示例 DtAinContinuous.vi。

為轉換文件輸入了目標輸出目錄。之后,單擊“添加文件夾..”按鈕以選擇包含 DtAinContinuous.vi 相關文件的指定文件夾,這些文件之前為LabVIEW 2017 保存。

接下來,按下 Preview 按鈕,然后按下 Convert 按鈕;如下圖所示。

轉換過程完成后,新的LabVIEW NXG 項目文件在導航窗口窗格中列出。

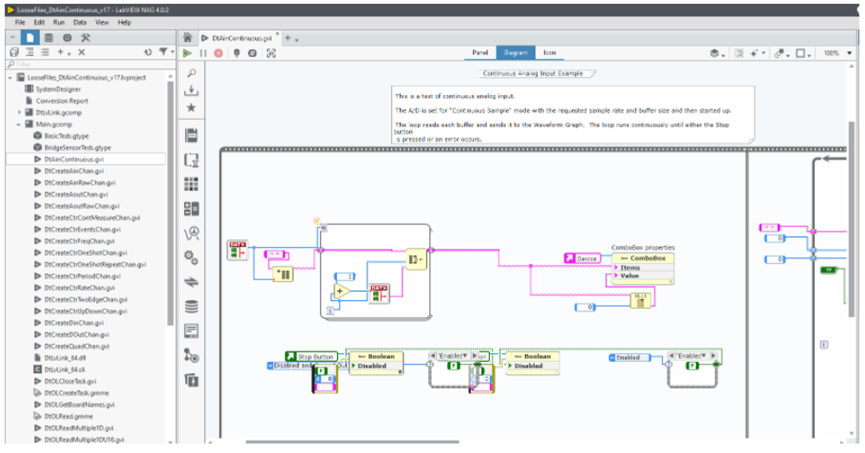
單擊新的 DtAinContinuous.gvi 文件以加載轉換后的示例。在本文中,DT9816-S 模塊已經連接到系統的 USB 端口,因此選擇作為測量的采集設備。(注意:底部列出的警告不會阻止示例運行,但錯誤會。)

DtAinContinuous.gvi 示例的圖表視圖

免責聲明:
本文演示了如何將現有的 LV-Link3 示例轉換為NI LabVIEW NXG 項目,作為一種解決方法。在撰寫本文時,LV-Link3 尚未更新以支持NI LabVIEW NXG,MCC 技術支持不支持 LV-Link3 與NI LabVIEW NXG。請訪問 Measurement Computing 的網站了解未來的 LV-Link3 更新。