本技術說明是對 DASYLab 幫助的補充。它使用 DASYLab 2016 腳本模塊來創建一個完整的新模塊,任何 DASYLab 版本(Lite、Basic、Full 或 Pro)都可以使用該模塊。您將需要 DASYLab Full 或 Pro 來查看和編輯腳本。
本說明的目的是讓您熟悉創建腳本并將其部署為模塊所需的步驟。本說明中的步驟在更高級的腳本技術說明中引用。
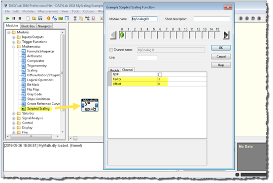
此示例將向您展示如何創建一個簡單的縮放腳本。它需要兩個參數,一個因子和一個偏移量,a 和 b,它們將被應用為 f(x) = ax + b,其中 x 將是輸入通道值。腳本完成后,將被導出,編譯成腳本包,然后打包以與 DASYLab 配置器一起使用。
包含的 DASYLab 包會將新模塊安裝到 DASYLab 中,并將示例腳本解壓縮到 DASYLab Worksheet 文件夾中。
